作者:脑洞君
发布时间: 2026-02-16 08:01:08
浏览量:0次
说明:文中所有的配图均来源于网络
按【Shift+A】快捷创建平面。

按【S】键进行放大。

按【Shift+A】创建立方体,再按【G+Z】将其移至平面。

按【Tab】键进入编辑模式,用【Shift+D】复制多个立方体,再调整它们的高低、大小与宽窄。

随机调整部分立方体斜面。

效果。

在场景中布置大小不一、堆叠的方块,模拟城市高楼轮廓。选中部分边线执行倒角(Bevel)操作,使楼体边缘更柔和自然。建议将所有建筑保持为同一对象(编辑模式下复制即可),便于后续统一调整材质或变形处理。
选中目标物体,于材质节点面板删默认,新建光泽BSDF节点。

把【光泽BSDF】节点的颜色设为灰色。

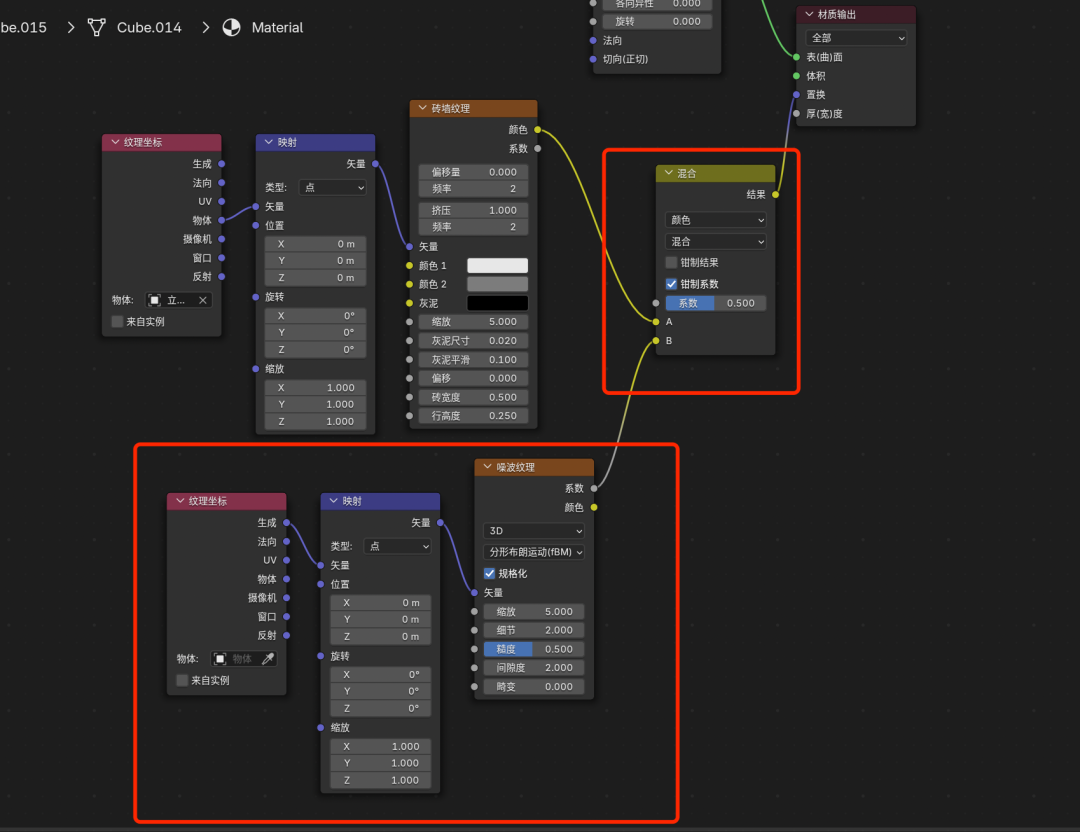
按【Shift+A】添加砖墙纹理,将其连接至材质输出置换端口。

按【Ctrl+T】组合键,给砖墙纹理添加坐标与映射节点。

如此便呈现玻璃幕墙般效果。

小技巧来啦:在砖块纹理中添加轻微波动,让窗户呈现轻微扭曲,效果更逼真。


寻一张窗户排列规整的城市照片,用作贴图素材。

在着色器中,通过相加着色器(Add Shader)将图片融入材质。


按【Tab】进编辑模式,再按【U】选视角投影。

在UV视图中调整UV以适配贴图。

可单独选中一栋建筑,精准调整贴图位置,移动UV,避开大块天空,让楼体处于更干净的贴图区域。

创建一个小立方体,为其赋予红色发光(Emission)材质。

选中已选建筑,为城市添加粒子系统(路径:Hair→Source设为Verts),将其渲染类型设为小立方体,如此每个顶点都将呈现红色信标,模拟出城市灯光效果。

楼顶红色信号灯成功显现。

至此,低模且赛博风浓郁的城市初具雏形,添上心仪光效提升氛围。鉴于低模特性,复制海量数量也无惧卡顿。

在Blender中构建城市时,无需执着于每栋楼的精细刻画。关键在于掌握形体抽象化处理,巧妙运用贴图,并精心营造氛围。如此,便能迅速打造出充满赛博气息的城市场景。此“懒人方法”无论是用于制作背景、动画,还是进行快速建模练习,都极为实用。下次若需一座城市,不妨一试,或许能收获惊喜效果!

优秀作品赏析
作 者:李思庭
所学课程:2101期学员李思庭作品
作 者:林雪茹
所学课程:2104期学员林雪茹作品
作 者:赵凌
所学课程:2107期学员赵凌作品
作 者:赵燃
所学课程:2107期学员赵燃作品
同学您好!