发布时间:2024-07-05 11:28:31 浏览量:148次
废话不多说,直接开始操作。
代码仓:https://github.com/comfyanonymous/ComfyUI.git
跟着代码仓的README准备基础环境。主要步骤如下:
git clone https://github.com/comfyanonymous/ComfyUI.git// 根据不同显卡选择安装不同的依赖// AMD GPUs (Linux only)pip install torch torchvision torchaudio --index-url https://download.pytorch.org/whl/rocm5.7// NVIDIApip install torch torchvision torchaudio --extra-index-url https://download.pytorch.org/whl/cu121// 拉取依赖pip install -r requirements.txt// 启动服务python main.py
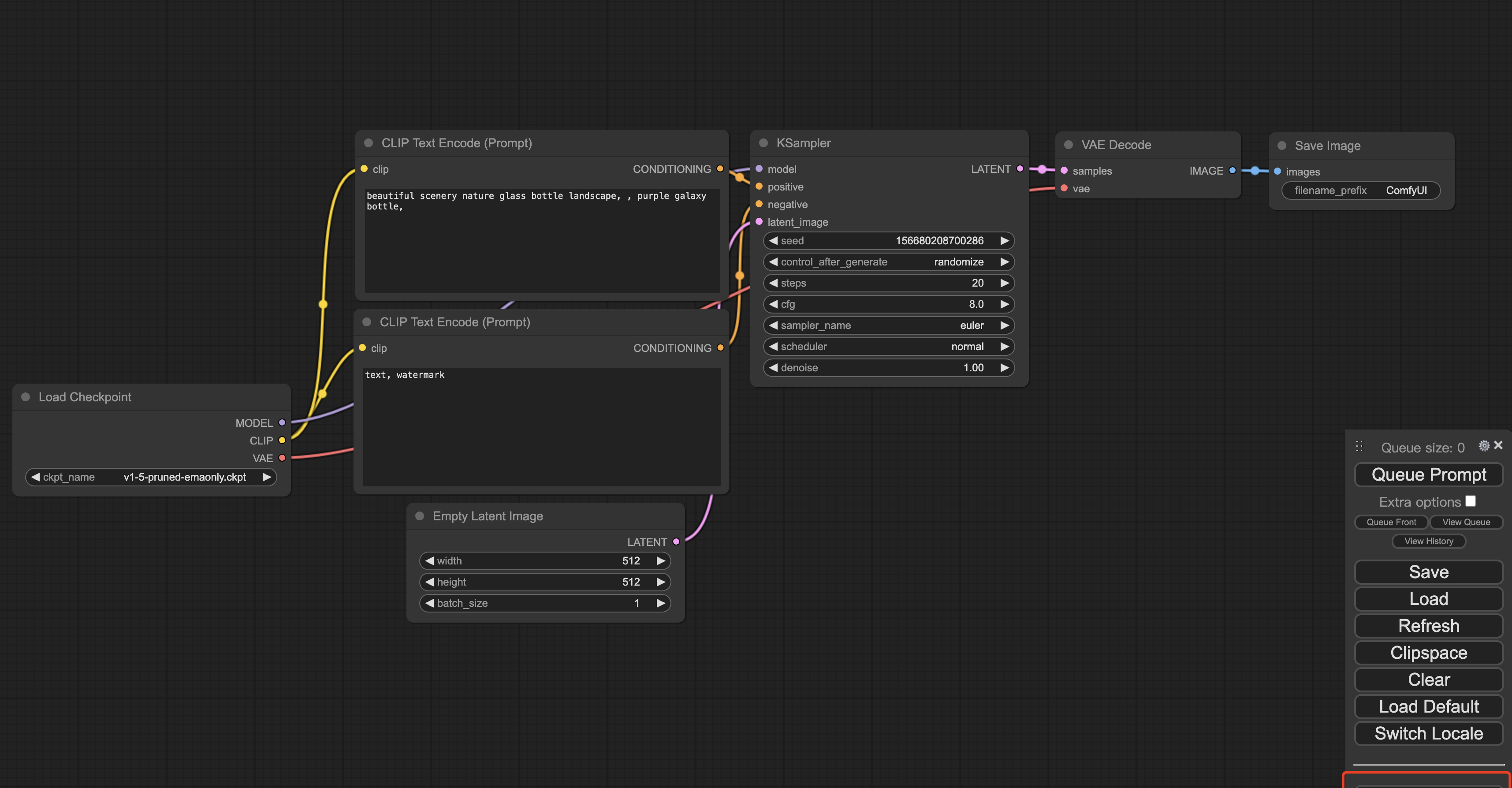
如果一切顺利,在运行python main.py后,访问http://127.0.0.1:8188,你将看到画面如下:

Manager插件代码仓:
https://github.com/ltdrdata/ComfyUI-Manager
命令行进入custom_nodes目录,克隆manager代码:
cd custom_nodesgit clone https://github.com/ltdrdata/ComfyUI-Manager.git
完成后,cd到代码根目录,运行
python main.py
页面右下角浮窗模块中会新增Manager模块。

喜欢使用中文界面的话,这一步很重要。
汉化插件:https://github.com/AIGODLIKE/AIGODLIKE-ComfyUI-Translation
命令行进入custom_nodes目录,克隆Translation代码:
cd custom_nodesgit clone https://github.com/AIGODLIKE/AIGODLIKE-COMFYUI-TRANSLATION.git
完成后,cd到代码根目录,运行
python main.py
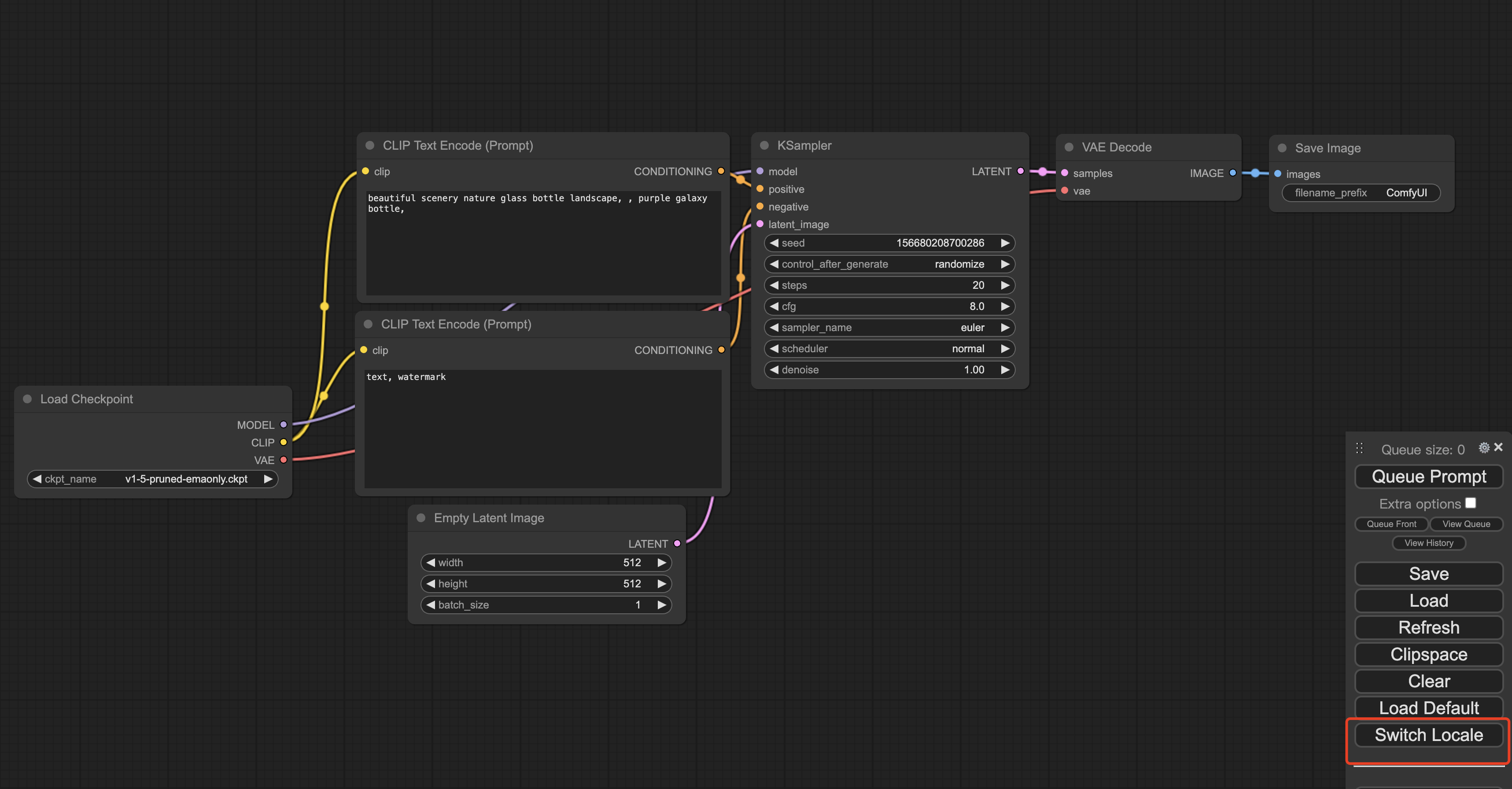
页面右下角浮窗模块中会新增Switch Locale模块。

......
热门资讯
1. 华为手机神奇“AI修图”功能,一键消除衣服!原图变身大V领深V!
最近华为手机Pura70推出的“AI修图”功能引发热议,通过简单操作可以让照片中的人物换装。想了解更多这款神奇功能的使用方法吗?点击查看!
近年来,人工智能逐渐走入公众视野,其中的AI图像生成技术尤为引人注目。只需在特定软件中输入关键词描述语以及上传参考图就能智能高效生成符合要求的...
想将照片变成漫画效果?这篇文章分享了4个方法,包括Photoshop、聪明灵犀、VanceAI Toongineer、醒图,简单操作就能实现,快来尝试一下吧!
4. 一款免费无限制的AI视频生成工具火了!国内无障碍访问!附教程
人人都可以动手制作AI视频! 打开网址https://pixverse.ai/,用邮箱注册后,点击右上角Create,就可以开始创作了。 PixVerse目前有文案生成视频,和图片生...
以下是一些免费的AI视频制作网站或工具,帮助您制作各种类型的视频。 1. Lumen5:Lumen5是一个基于AI的视频制作工具,可将文本转换为视频。 用户可以使...
6. 零基础10分钟生成漫画,教大家如何用AI生成自己的漫画
接下来,我将亲自引导你,使用AI工具,创作一本既有趣又能带来盈利的漫画。我们将一起探索如何利用这个工具,发挥你的创意,制作出令人惊叹的漫画作品。让...
就能快速生成一幅极具艺术效果的作品,让现实中不懂绘画的人也能参与其中创作!真的超赞哒~趣趣分享几款超厉害的AI绘画软件,提供详细操作!有需要的快来...
8. AI视频制作神器Viggle:让静态人物动起来,创意无限!
Viggle AI是一款免费制作视频的AI工具,能让静态人物图片动起来,快来了解Viggle AI的功能和优势吧!
9. 10个建筑AI工具,从设计到施工全覆盖!肯定有你从来没听过的
讲述了建筑业比较著名的AI公司小库科技做出的探索,在这儿就不多说了。今天,我们试着在规划设计、建筑方案设计、住宅设计、管道设计、出渲染图、3D扫...
10. Logo Diffusion——基于sd绘画模型的AI LOGO 生成器
这下LOGO设计彻底不用求人了。接下来详细演示一遍操作流程首先进入Logo D... 想学习更多AI技能,比如说关于怎么样利用AI来提高生产效率、还能做什么AI...
最新文章
同学您好!